2026 年 1 月,Black Forest Labs(BFL)发布了 FLUX 家族最新成员 —— Flux.2 Klein 系列模型。

图 | Flux.2 Klein
网心算力云 ComfyUI v0.0.94 镜像已完成适配并上线 Flux.2 Klein 4B 与 9B 两个核心版本。这意味着,创作者在云端即可体验到这款以“亚秒级推理”与“全功能统一”著称的生图利器。

亚秒级生图,超强原生编辑能力
作为新一代高效图像生成模型,Flux.2 Klein 核心亮点在于其统一架构设计(Rectified Flow Transformer)。其通过极简的模型体积实现了文生图、图像编辑及多参考生成的深度统一:
4B 版本:极致效率的商用首选
显存占用仅需约 13GB,端到端推理时间最低可缩短至 0.5 秒以内。其支持 Apache 2.0 协议,是开发者进行产品集成与大规模部署的最佳选择。

9B 版本:画质与理解力的黄金平衡
侧重于极致的提示词遵循度(Prompt Adherence)与生成质量。实测显示,其空间构成与视觉逼真度足以媲美体积大出数倍的重型闭源模型。
9B版本生成效果 ▼

网心算力云本次更新的 ComfyUI v0.0.94 镜像,针对 Flux.2 Klein 系列模型在易用性上做了深度打磨:
内置国内加速:镜像预集成了模型下载的国内镜像通道,用户无需复杂的网络环境即可快速获取 Flux.2 Klein 4B/9B 模型。

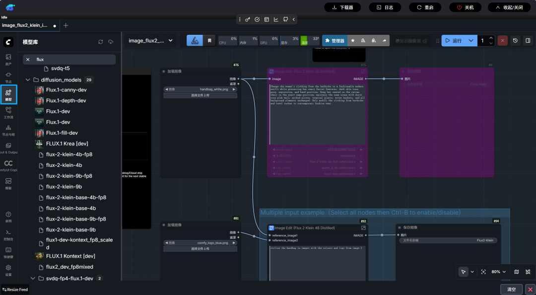
节点化工作流:镜像内含针对 Flux.2 Klein 系列模型优化的常用工作流示例(如多图参考生成、图像编辑等),完美实现“启动即生成”。

除了镜像本身的便捷性,网心算力云的高性价比算力池与 Flux.2 Klein 的低硬件需求也形成了完美互补,彻底打破了高品质 AI 创作的门槛:

点击此处,即刻开启你的亚秒级 AI 创作旅程吧。